基本概念
相机是OpenHarmony多媒体进程提供的服务之一,提供了相机的录像、预览、拍照功能,支持多用户并发取流。
在进行应用的开发前,开发者应了解以下基本概念:
l 视频帧
视频流指的是将一系列图片数据按照固定时间间隔排列形成的数据流,每一张图片数据成为一帧,这样的一帧称为视频帧。
l 帧速率(FPS,Frames Per Second)
视频播放每秒钟刷新图片的速度,或是视频每秒的帧数,帧速率越高,视频的观感越流畅。
l 分辨率
每一帧的图片信息都是由像素点组成的,分辨率描述了一张图片中像素点的个数。例如1920*1080(1080P),是指图片宽1920像素,高1080像素。

运作机制
多媒体服务进程
多媒体服务作为系统服务,在系统启动时由Init进程拉起,并初始化和分配媒体硬件资源(内存/显示硬件/图像传感器/编解码器等)。初始化过程解析配置文件,确定了多媒体各个服务的能力和资源上限,通常由OEM厂商通过配置文件进行配置。相机服务在多媒体进程初始化时有以下配置项:
内存池:所有媒体服务依赖于内存池中的内存轮转运行
图像传感器:包括了传感器类型、分辨率、ISP等
图像处理器:分辨率、码率、图像翻转等
图像编码器:编码格式、码率、分辨率等
关键类的解释
应用通过持有下面4个类,配置和使用Camera的功能,包括了Camera类和它的三个异步回调类,三类回调分别对应了不同类型的异步处理场景,详见下表。
表1 关键类的解释

流的传递
Surface是多媒体传递音视频的基本数据结构,Camera一般作为Surface中数据的生产者,在不同的场景下有特定的消费者。
相机的预览和录像输出均为视频流,拍照输出为图像帧,二者均通过Surface类进行传递。Surface类可以屏蔽进程内/跨进程的场景,进行多媒体信息流的传递。
以录像为例,用户首先创建Recorder实例,并从Recorder中获取对应Surface,再将此Surface传递给Camera实例,此时Camera将作为生产者向Surface注入视频流,而Recorder作为消费者从Surface中取出视频流进行保存,用户的行为类似桥接,把二者通过Surface连接起来。
类似的,用户也可以自行创建Surface传递给Camera实例,并实现消费者逻辑(例如通过网络传输视频流,或是将拍照的帧数据保存成图片文件)。
图形图像模块也通过Surface从Camera获取流资源

小型系统图形图像框架介绍
概述
小型系统图形图像子系统是一套轻量级图形框架,框架包括轻量级 UI 控件、动画、事件、2D 图形库、字体布局引擎、多后端渲染和窗口管理等模块,主要用于运动手表、智能家居等小型带屏设备的图形 UI 显示。
OpenHarmony 中各 UI 之间的关系
当前对于 OpenHarmony 应用界面开发,你可能已经了解到几个不同的概念,比如 ArkUI 声明式开发范式、ArkUI 类 Web 开发范式等,那他们和当前小型系统图形图像框架之间是什么关系呢?
当前 [ace_engine]实现了标准系统的 ArkUI 声明式开发范式和 ArkUI 类 Web 开发范式两套开发框架;根据小型系统的特点 [ace_engine_lite]实现了轻量级的 ArkUI 类 Web 开发范式 lite 版本,其能力是 ArkUI 类 Web 开发范式的子集。
按照系统类型分类如下:
标准系统:
ArkUI 声明式开发范式 (推荐)
ArkUI 类 Web 开发范式
小型系统:
ArkUI 类 Web 开发范式 Lite
C++ (系统应用)
小型系统图形图像框架中的 [ui_lite] 和 [ace_engine_lite]、 [ace_engine]的代码实现关系如下图:

如何确定应用开发所需的 API 套件?
对于标准系统,优先选择 ArkUI 声明式开发范式;对于小型系统,请优先考虑使用 ArkUI 类 Web 开发范式 lite。而在某些配置较低的设备上进行系统应用开发时,则可以考虑选择 C++ API,因为相比类 Web 范式,它具有更高的性能和更好的灵活性。
UI 控件
实现各种控件,如按钮、文本、进度条等各种基本控件。
提供列表、Swiper、图片序列帧等复杂控件。
布局
实现网格布局、灵活布局(如居中、左对齐、右对齐)。
布局为一次性布局。布局函数每运行一次,会计算一次控件的位置,但是控件位置由其他方式改变时(如拖动),其他相关联的控件位置不会自动发生变化,需要重新调用一次布局函数。
动画
框架支持自定义动画,所有动画由 AnimatorManager 管理,根据屏幕刷新事件,由 AnimatorManager 周期性调用回调函数处理修改属性变化,然后触发刷新重新绘制组件,达到组件动画效果。
提供动画的开始/停止、暂停/恢复、创建/销毁等各种操作 ,用于实现动画效果。
事件
Input 事件包括触摸屏触摸输入事件和物理按键输入事件,引擎每运行一次,InputManager 是管理所有输入设备的模块,GUI 引擎每运行一次,InputManager 会读取一次所有注册的硬件设备的输入,转化为各种事件供UI控件使用。
绘制
2D 图形绘制:实现线、矩形、三角形、弧线的绘制操作。
图像绘制:实现各种类型图片的绘制能力,如 RGB565、RGB888、ARGB8888、PNG、JPG 格式。
字体绘制:支持矢量字体的实时绘制、布局排版。
实现原理
小型系统图形框架中,任务队列由屏幕刷新同步信号驱动。每个任务都是一个 task,并存放在任务队列中。周期性的屏幕刷新信号触发周期性回调,从而循环驱动任务队列中的 task 执行。输入事件、动画和渲染等操作均作为单独的 task 运行。
事件交互
当前图形框架支持触摸事件(PointerInputDevice)、按键事件(KeyInputDevice)、旋转表冠事件(RotateInputDevice)。
输入事件相关类图如上,每类输入事件根据自己特点,重写 InputDevice 基类的 Read 函数,读取对应的输入数据,然后根据输入数据生成对应的事件分发给 UI 控件,如 PointerInputDevice 读取触摸的坐标点,根据坐标点,从组件树查找当前坐标对应的控件,生成对应的点击、长按、拖拽事件,分发给对应控件。
动效框架
每一个自定义动画都需要继承自 Animator 类,实现 AnimatorCallback 的 Callback 接口。所有的 Animator 都由 AnimatorManager 统一管理。Callback 接口入参为当前动画的 View,可以通过修改 View 对应的属性来产生动画效果,如坐标位置、颜色变换、缩放效果等。
渲染框架
每一个窗口 Window 持有一个 RootView
RootView 为当前窗口的根节点,当前窗口所有控件都必须挂载在 RootView 下才能显示
UIView 为所有 View 的基类,每个 View 实现自己的 OnDraw 绘制函数
每个 View 显示发生变化时,调用 Invalidate 函数,将当前区域标记为脏区域
RootView 统一管理当前窗口所有的脏区域信息
每次刷新信号触发,会遍历绘制所有的 Window,每个 Window 从 RootView 开始先进行 Measure 布局,然后调用 Render 函数绘制,遍历绘制所有脏区域内的 View。
相机运行流程
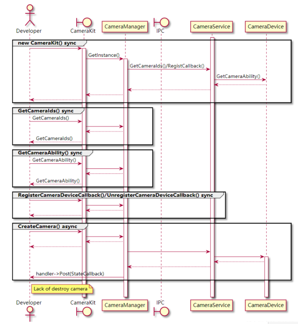
1. Camera创建流程
本进程通过CameraManager创建Camera实例,并从服务端绑定camera设备,创建成功后异步通知developer。类之间的时序图如下:

2. Camera录像/预览流程
开发者首先通过CameraKit创建Camera,然后FrameConfig类对录像或者预览帧属性进
原创文章,作者:guozi,如若转载,请注明出处:https://www.sudun.com/ask/79455.html